科技创新管理平台 - 系统管理¶
1 系统管理¶
1.1 功能说明¶
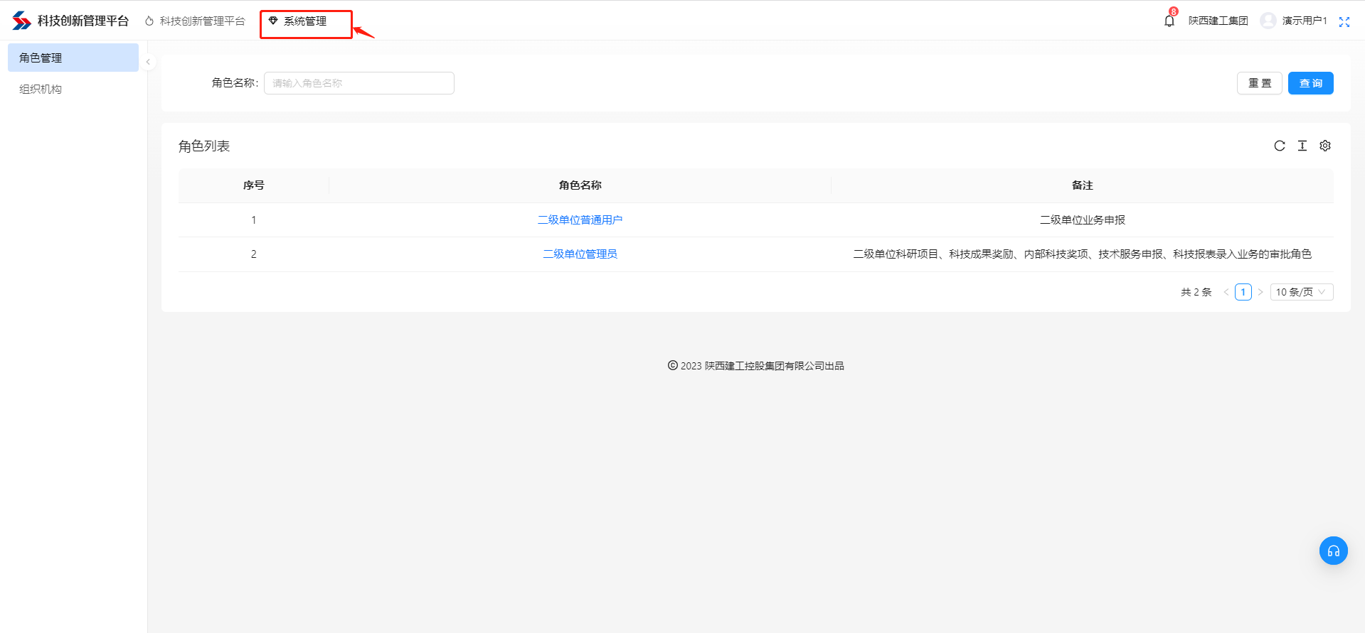
系统管理仅二级单位业务管理员可见。用于创建本单位的用户账号及分配用户权限。
二级单位业务管理员,由集团管理员为二级单位设定。
1.2 角色管理¶
可查看集团分配给二级单位业务管理员全部角色。
角色仅支持查看,不支持修改和删除。
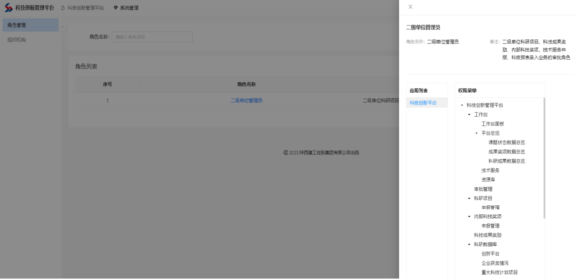
点击“角色名称”,可查看该角色所有的权限。


1.3 查询成员信息¶
二级单位业务管理员可查看所在单位下所有组织、部门及人员信息。
支持根据组织名称关键词查询组织。
点击任意组织,右侧可查看该组织下的用户信息,支持按用户姓名、手机号码查询用户。
1.4 创建账号/设置角色¶
当用户未创建账号时,操作栏显示为“创建账号”,点击“创建账号”,输入用户账号确认即可完成账号创建。
已创建账号的用户,点击操作栏“设置角色”,选择可设置的角色,点击确认即可完成用户角色设置。


