科技创新管理平台 - 业务申报¶
1 科研项目申报¶
1.1 新增申报¶
点击“新增”按钮,打开科研项目申报页,填写申报信息,所有带“*”为必填信息。信息填写完成点击“提交”即可。
已提交待审批的申报信息不支持编辑和删除,保存的申报信息支持编辑和删除。


1.2 审批记录¶
已发起的申报信息,可在列表中查看审批状态,待审批状态下支持“撤回”申报流程。
点击“科研项目名称”,进入详情页,可查看当前的申报信息的审批进度。

1.3 项目立项¶
立项结果可在科研项目申报列表查看。
点击“科研项目名称”进入详情也可查看详细的立项信息。

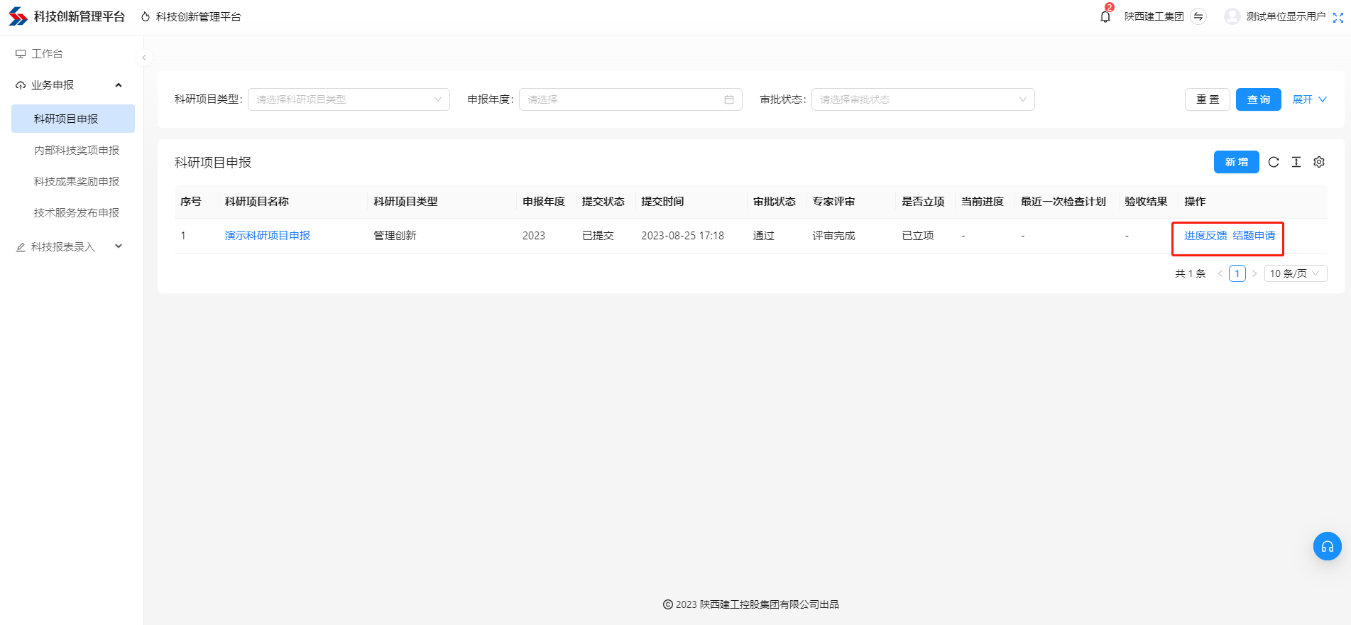
1.4 进度反馈¶
当科研项目通过立项后,在操作栏可进行项目进度反馈。
点击“进度反馈”打开进度反馈弹窗,填写进度信息,点击“提交”即可。
列表中可查看集团管理者发布的最近的检查计划。
详情页可查看详细的过程检查计划及进度反馈记录。

1.5 结题申请¶
结题申请分为结题验收、延期结题、项目终止三种状态。
结题验收:选择状态为结题验收,填写相关申请附件及说明后,点击“提交”,则发起结题申请,由本单位管理人员及集团管理人员审批通过后,项目进入验收阶段。
延期结题:选择状态为“延期结题”,点击“提交”则发起延期申请,由本单位及集团管理人员审批通过即可。
项目终止:选择状态为“项目终止”,点击“提交”则发起终止申请,由本单位及集团管理人员审批通过后则项目终止。


2 内部奖项申报¶
2.1 新增申报¶
点击“新增”按钮,打开内部奖项申报页,选择申报的奖项类型及申报单位信息,点击下一步,根据申报的奖项类型填写对应的申报信息,所有带“*”为必填信息。
信息填写完成点击提交即可完成奖项申报。
已提交待审批的申报信息不支持编辑和删除,保存的申报信息支持编辑和删除。


2.2 审批记录¶
已发起的申报信息,可在列表中查看审批状态,待审批状态下支持“撤回”申报流程。
点击“名称”,进入详情页,可查看当前的申报奖项的审批进度。
2.3 获奖结果¶
获奖结果可在科研项目申报列表查看。
点击“名称”进入详情也可查看详细的获奖/未获奖结果信息。


3 成果奖励申报¶
3.1 新增申报¶
点击“新增”按钮,打开科技成果奖励申报页,填写申报信息,所有带“*”为必填信息。信息填写完成点击“提交”即可。
已提交待审批的申报信息不支持编辑和删除,保存的申报信息支持编辑和删除。
3.2 审批记录¶
已发起的成果奖励申报,可在列表中查看审批状态,待审批状态下支持“撤回”申报流程。
点击“科技成果名称”,进入详情页,可查看当前的申报奖项的审批进度。


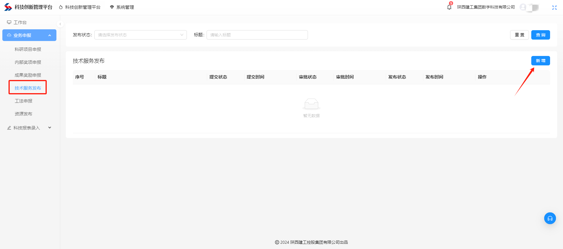
4 技术服务发布¶
4.1 新增¶
点击“新增”按钮,打开技术服务发布页,填写技术服务信息,所有带“*”为必填信息。信息填写完成点击“提交”即可。
已提交待审批的信息不支持编辑和删除,保存的信息支持编辑和删除。
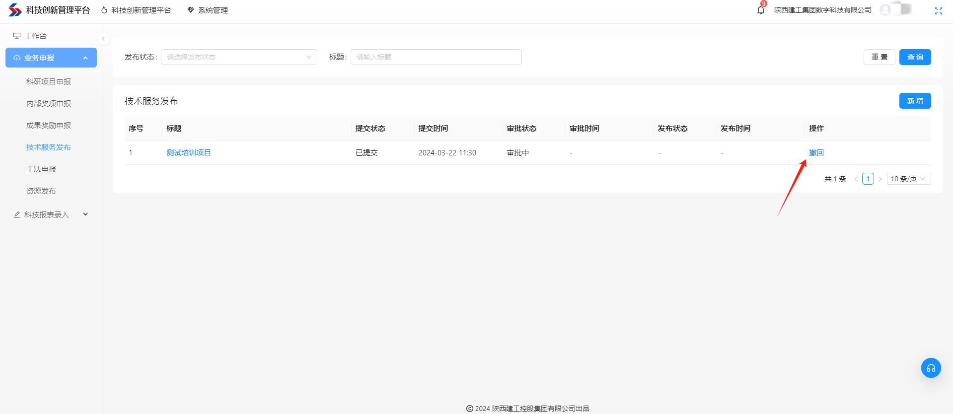
4.2 审批记录¶
已发起的技术服务发布申请,可在列表中查看审批状态,待审批状态下支持“撤回”申报流程。
点击“标题”,进入详情页,可查看当前的审批进度。


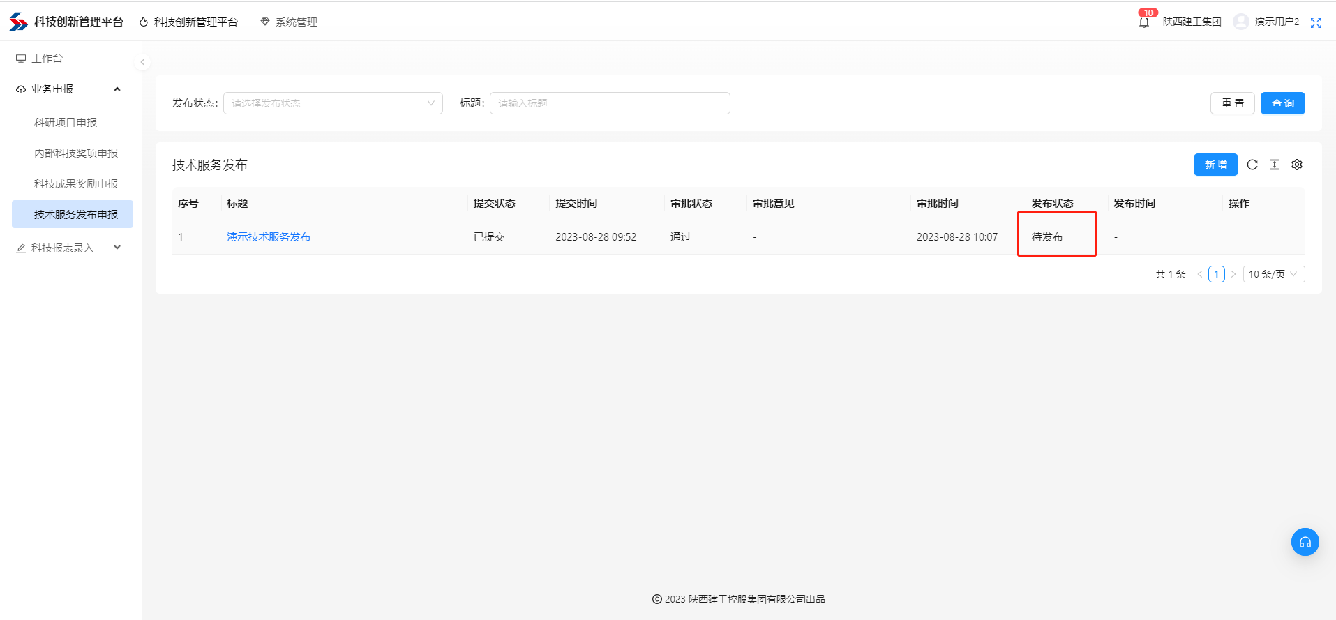
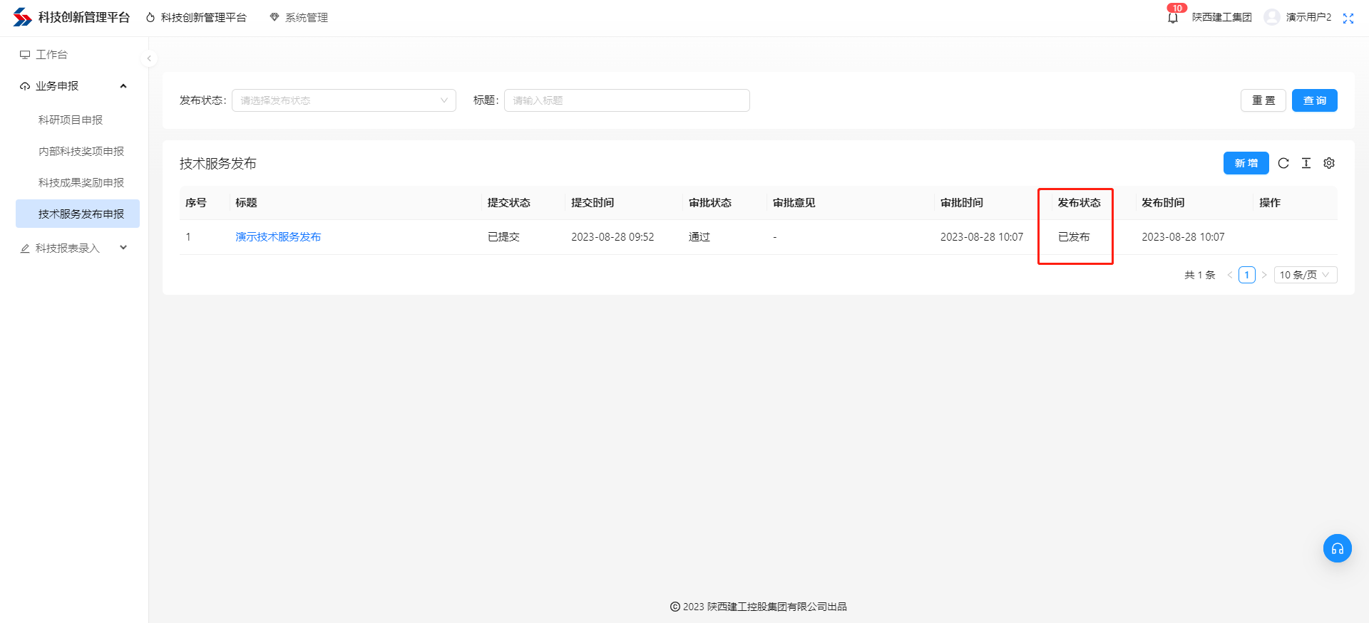
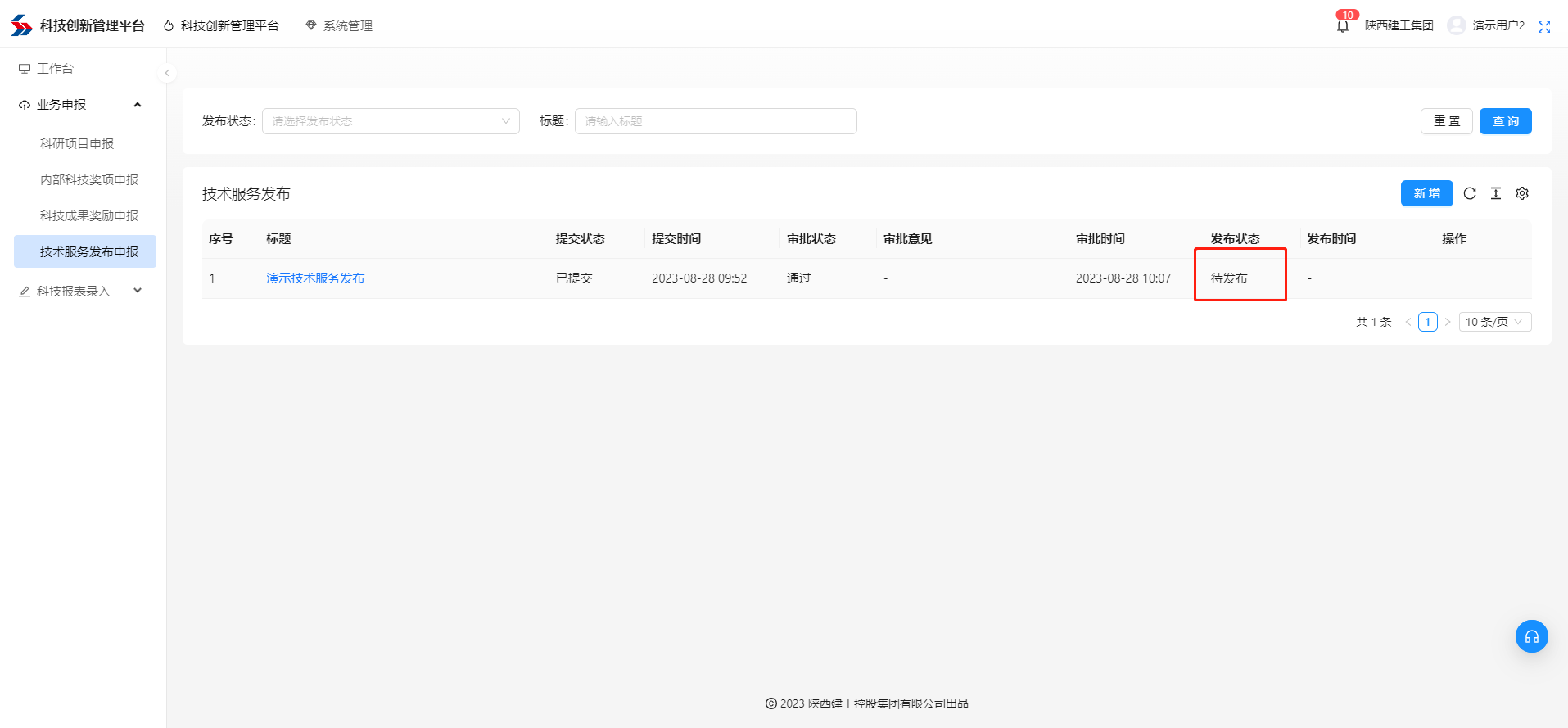
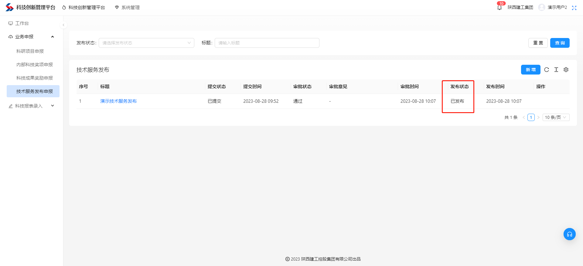
4.3 发布结果¶
二级单位管理员审批通过后,集团管理员最终确认是否发布信息。
发布结果可在技术服务发布列表查看。
已发布的技术服务信息,用户登录系统后均在“工作台” 查看。


5 资源发布¶
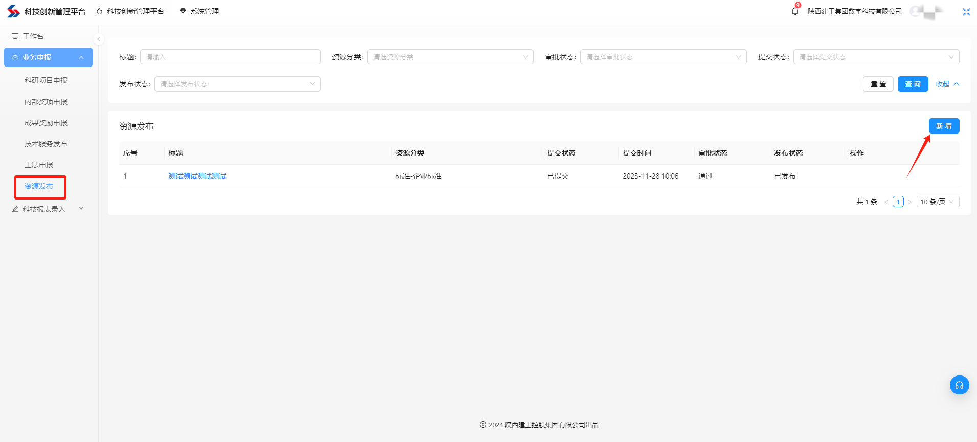
5.1 新增¶
点击“新增”按钮,打开资源发布页,填写信息,所有带“*”为必填信息。信息填写完成点击“提交”即可。
已提交待审批的信息不支持编辑和删除,保存的信息支持编辑和删除。
5.2 审批记录¶
已发起的资源发布申请,可在列表中查看审批状态,待审批状态下支持“撤回”申报流程。
点击“标题”,进入详情页,可查看当前的审批进度。


5.3 发布结果¶
二级单位管理员审批通过后,集团管理员最终确认是否发布信息。
发布结果可在资源发布列表查看。
已发布的资源库信息,用户登录系统后均在“工作台” 查看。


6 工法申报¶
6.1 新增¶
点击“新增”按钮,打开工法申报页,填写申报信息,所有带“*”为必填信息。信息填写完成点击“提交”即可。
已提交待审批的信息不支持编辑和删除,保存的信息支持编辑和删除。
6.2 审批记录¶
已提交的工法申报,可在列表中查看审批状态,待审批状态下支持“撤回”申报流程。
点击“工法名称”,进入详情页,可查看当前的审批进度。


6.3 关键技术审定表¶
点击“工法名称”进入工法申报详情页。如当前申报已完成专家评审,可在详情页审批记录之后,查看及下载电子版专家评审签字文件《关键技术审定表》。
如专家未完成评审,则评审签字表显示为提示:未完成文件签署。

