快速入门¶
登录-web端¶
web端登录地址:
打开网页输入网址【https://tech.sjcloud.com.cn/user/login 】
登录方式:
用户账号+密码登录
用户账号:管理员创建账号时设置的账号,默认为手机号码
初始密码:请咨询系统管理员

登录-移动端¶
企业微信PC端
1、点击工作台在全部应用中找到“科技创新管理平台”
2、点击应用,浏览器方式,跳转进入科技创新管理平台web端。
3、如未成功自动登录也可使用账号密码登录系统。
4、常见的登陆失败可能是由企微微信手机号码与科创系统手机号码不一致。


登录-租户选择¶
登录成功后,系统提示选择租户“陕西建工集团”、“秦创原”,根据填报业务选择进入对应租户。
陕西建工集团:主要为填报陕建集团总部业务
秦创原:主要为申报秦创原联合研究中心课题或者在“未来城市期刊”投稿

web端切换租户¶
点击右上角组织信息,点击切换租户按钮,即可。
如用户在同一个租户中存在多个组织,选择组织,点击确认,即可切换组织。


移动端切换租户¶
点击右上角组织信息,点击切换租户按钮,即可。
如用户在同一个租户中存在多个组织,选择组织,点击确认,即可切换组织。

web工作台¶
用户登录成功默认进入工作台。
待办事项:有审批权限且有待审批事项时显示该模块。
快捷入口:快速进入业务申报页面。
通知:用于查看集团管理人员发布的通知信息。
平台总览:本单位用户可查看本单位的申报数据。
技术服务:已发布的技术服务信息,点击“标题”可进入技术服务详情页。
资源库:集团已发布的资源库信息,点击“标题”可进入资源信息详情页。

移动端工作台¶
用户在移动端登录成功默认进入移动端工作台,主要分共享中心、待办事项、通知三大模块。
共享中心 资源库:与web端资源库功能一致,可查看已发布的资源信息 技术服务:与web端技术服务功能一致,可查看已发布的技术服务信息 科创数据库:与web端科创数据库功能一致,可查看管理员共享的及本单位的数据。 待办事项 审批:用户有审批权限可见入口,主要用于二级单位管理员及集团管理员对申报信息进行审批。 专家评审:用户有专家评审权限可见入口,主要用于专家用户进行业务评审/评分处理 通知 查看平台发布的各类通知信息。

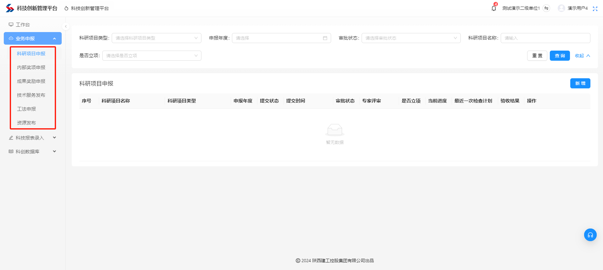
业务申报¶
主要用于各二级单位及下属分公司发起业务信息申报,目前只支持在web端系统发起申报。 业务包括:科研项目申报、内部奖项申报、工法申报、成果奖励申报、技术服务发布、资源发布。 科研项目申报:申报集团科研课题 内部奖项申报:申报集团“5个10”奖项评奖 工法申报:申报工法评审 成果奖励申报:申报集团成果奖励评奖 技术服务发布:二级单位发布可对外提供的技术服务信息 资源发布:发布可供集团内部分享的行业资料等信息
业务流程:二级单位及下属分公司用户发起申报->二级单位管理员审批->集团管理员审批。
